End-to-end intelligent enterprise systems

Where AI agents, services, user interfaces, and data come together in real, scalable architecture, built fast and under your full control

It's only innovation if it scales.

No lock-in. Your cloud. Your data. Your LLM. Your control.

Randol Platform Visualization

It's only innovation if it scales.

Technology is evolving faster than organisations can keep up, especially with the rapid rise of AI and agent-driven solutions.

But harnessing the new wave of AI capability is daunting to many, and building it into live, scalable, maintainable and secure systems, remains a challenge.

Key challenges facing organisations today

Lack of Competitive Differentiation

Off-the-shelf systems rarely reflect what makes your business unique.

  • Standard SaaS products are designed for generic use cases, not your core business capabilities
  • Customisation is often limited, expensive, or requires specialist resources
  • Businesses are forced to adapt their processes to fit the software, rather than the other way around
  • Core systems become constrained by vendor roadmaps, pricing models, and release cycles
  • Employees and customers are often required to use multiple disconnected systems to complete key tasks

Result: Organisations struggle to build systems that truly differentiate them, limiting innovation and competitive advantage.

Slow to Build, Slow to Adapt

Building custom enterprise systems still takes weeks, months and even years.

  • Complex solutions require significant engineering effort and a multitude of tools and skillsets
  • Opportunities move faster than delivery cycles
  • Innovation is delayed before it ever reaches production
  • Even with new agentic solutions, building and integrating them into live systems and building to scale, is still a slow, costly process

Result: Organisations struggle to justify the time and cost required to build and scale modern systems.

AI Is Moving Faster Than Strategy

The explosion of AI models, tools, and vendors is creating uncertainty and hesitation.

  • New models and platforms constantly emerging which can get expensive to constantly adapt to
  • Difficult to know what to adopt as a result of so many options
  • Risk of committing to tools that quickly become obsolete
  • Hard to predict future costs of tokens, as tech providers plan to increase prices
  • Confusion for employees and teams on what's available and effective

Result: Organisations either chase trends or hesitate to act, losing momentum in both cases.

Complexity Requires Large Teams

Enterprise systems demand deep expertise across multiple disciplines (Even with new agentic developer solutions).

  • Frontend, backend, data, infrastructure, security, and AI integration
  • Ongoing maintenance and multi-environment deployment
  • High cost of ownership of AI generated code. We see lots generated, but owning the codebase is often challenging
  • High effort and coordination needed to derive consistent implementations and outcomes

Result: Building and maintaining these teams is costly, complex, and hard to sustain.

Uncontrolled Agent Adoption

The emergence of shadow IT, gets expensive over time.

  • Employees individual solutions (agents) and automations, without abstraction , causing vendor lock-in for key business process
  • Systems operate outside governance and architecture , increasing risk of security breaches and compliance issues
  • No shared visibility or control over license and token costs
  • Technology choices limit future flexibility due to unknown implementation patterns and invisible dependencies

Result: Systems become fragmented, costly, and increasingly difficult to control.

Introducing Randol

Randol brings structure, speed, and control to how modern enterprise systems are built, combining AI, services, data, and workflows into one unified architecture.

Rapid Enterprise Systems Delivery

Randol enables you to deliver both traditional and AI-enabled solutions at speed, without compromising on structure or quality.


Define your data, services, and user interfaces quickly and clearly, then orchestrate workflows and AI agents to bring real intelligence into your applications.


Everything is built on proven enterprise architecture patterns, ensuring what you create is not just fast to deliver, but scalable, maintainable, and ready for production from day one.

🤖

Native AI Integration

Randol makes it easy to design and implement AI-driven solutions using built-in orchestration for common patterns such as RAG, agent workflows, and conversational interfaces.


Through simple configuration, you can create chatbots, automate processes, and connect AI agents to your services and data, all within a structured, enterprise-ready system.


AI agents don’t operate in isolation. They work alongside your data, services, and business logic, allowing you to build intelligent workflows while maintaining full control over how logic is executed and where it runs.

🛡️

Secure By Design

Randol ensures that every system you build is secure by default, across your services, workflows, and user interfaces.


Security is embedded throughout the platform, from deployment to execution, with full support for enterprise-level permissions, access control, and governance within the design environment.


More than that, Randol generates consistent, best-practice components and patterns, reducing the risk of vulnerabilities and ensuring every solution is built on a secure, reliable foundation.


You can move quickly, confident that your systems are being audited, logged, and secured automatically, without the need to design these controls from scratch.

📈

Built For Scale

Randol is built on proven, modern architecture patterns that support performance, scalability, and reliability as your systems grow.


Under the hood, it leverages scalable data technologies, microservices, and event-driven architectures, ensuring your applications can handle increasing data, users, and workload without compromise.


You can focus on designing what your business needs, confident that the platform guides you toward best-practice enterprise architecture, without limiting your flexibility or future options.

🎯

Consistent

Randol applies consistent patterns across services, workflows, user interfaces, and security, ensuring everything is designed and implemented in a predictable, structured way.


From service definitions to orchestration and application layers, the platform embeds proven enterprise integration patterns and security models by default.


This consistency makes systems easier to understand, maintain, and evolve, while enabling reuse across teams and solutions.

🔘

Low-Pain Deployment

Randol provides a simple, structured way to manage changes and deploy applications across multiple environments.


As with any enterprise system, you can develop, test, and validate changes before promoting them to production, ensuring confidence at every stage.


Changes are managed as cohesive units, allowing you to move one or more components together through your environments with a single action.


What is often a complex, time-consuming, and costly process becomes fast, controlled, and easy to manage.

🔑

All Yours

With Randol, everything you build runs in your environment — not ours.


Your data is stored in your own databases, within your own cloud infrastructure. Your services and applications are deployed into your own environments, whether that’s Azure, AWS, or GCP.


You have full control over how your systems are configured, deployed, and evolved — including which AI models you use. Randol supports multiple LLM providers, allowing you to choose and switch as your needs change.


There are no hidden costs or platform markups. For your running applications, services, you pay only for the underlying infrastructure and services you use , directly with your cloud provider.


Your applications are yours. Your data is yours. Your future is yours to control.

How It Works

Design, generate, and run intelligent enterprise systems, all from one unified platform.

Build in blocks

Randol is built for the enterprise, where transparency, control, and long-term maintainability are just as important as speed and agility.

Rather than creating large, tightly coupled systems, Randol encourages a composable approach, where smaller components are designed to work together while remaining independently manageable.

This approach gives you:

  • Greater control over how each part of your system evolves
  • The ability to apply different security and access models per component
  • Easier maintenance and updates without impacting the whole system
  • Flexibility to scale, extend, and reuse components over time
Randol Components

Work directly in the portal to build your:

  • 🖥️

    App Bundles

    Either working directly to configure or via the Randol assistant, design and build user interfaces with modern, responsive components tailored to your business needs. Build around best practice enterprise patterns and practices. The application builder element of Randol allows you to see and interact with your agent and service generated data. Allowing for fully built end to end applications. Whether that's a simple utility app, exposed on your website or a full custom CRM to manage your customer experience and complex business flows, Randol has you covered.

  • 🔌

    Microservices

    Working with the Randol assistant directly in the portal to vibe code the behaviour of your service methods and domain logic (See our guide on domain driven design here), to build robust consistent microservices. These are real deployed and independent microservices that can be designed, built, managed, and updated individually. They can be used by your application UI to work with your data, by configured agents within the platform as tools to execute and store data, or utilized by external parties as an interface to collaborate with your organisation (API). Learn more about microservices and scalable architecture.

  • 🔗

    3rd Party Integrations

    Crerate connectors to third party solutions, your own microservices living outside of Randol and more. The integrated services look and feel like services created within Randol and can be incorporated into your apps, orchestration flows or called from within your own services.

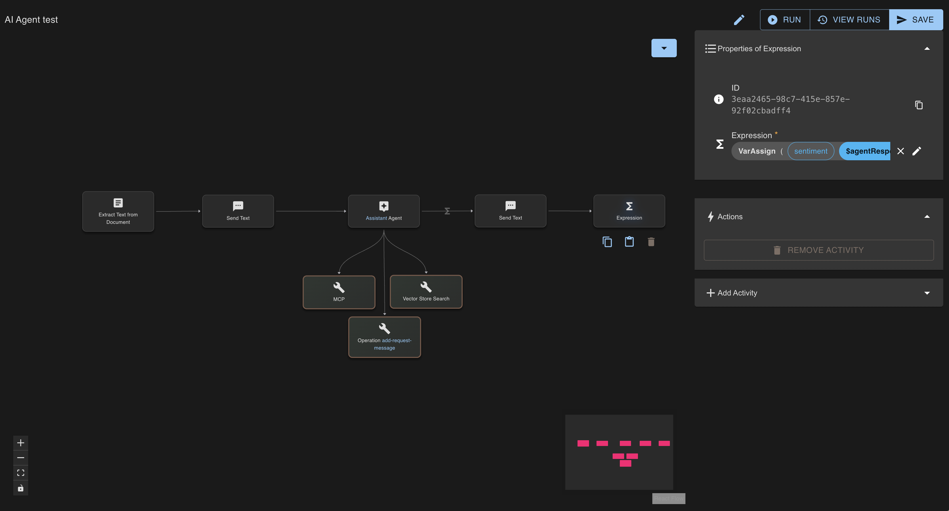
  • Workflows and Automations

    The orchestration and automation capabilities of Randol allow you to streamline complex business processes, reduce manual effort, and ensure consistency across your operations. Leverage AI-powered workflows to automate repetitive tasks and enhance productivity. From within your portal work directly or via the Randol assistant to design, manage, and monitor everything you need. Orchestration allows for quick and easy AI patterns (RAG , AGENTIC) to be built and reused across your organisation, keeping you in control of your AI implementation and spend.

Deploy

Once your system is built, Randol provides a streamlined deployment process that ensures your applications, services, and workflows are deployed securely and consistently across your environments. Whether you're deploying to development, staging, production or any additional self defined environments, Randol manages the entire lifecycle with enterprise-grade controls and visibility.

Apps, Services and Flows run on your own infrstructure as containers , all fully secured. Data is also stored within your own infrustracture (We default to mongoDB). Owning the deployed infrastructure keeps your data and running components securely within your own environment. Giving you peace of mind that you can monitor and scale as you need and also not incur additional hosting costs.

Randol Deployment Process

Traditional SaaS platforms embed your applications and data within their ecosystem, making it harder to access, scale, and evolve without increasing cost. CRM systems are a common example, where data is closed, scaling is priced, and usage is tied to licensing models. Randol takes a different approach. Everything you build is deployed into your own environment, with your data stored in your own systems, and your applications running on your infrastructure. There are no platform markups or penalties for growth. As your systems scale, you pay only for the underlying infrastructure you choose, not for the platform itself. Your applications sit outside of Randol, giving you full ownership, transparency, and control over how they run and evolve.

AI Advancement Insulator

Technology moves fast, especially in AI. Randol ensures your organization isn't locked into a single model, provider, or approach. Instead, you maintain flexibility and control over how AI is integrated into your systems.

Seamlessly Integrate With

Model Agnostic Architecture

Randol allows you to configure global connections to multiple Large Language Models (LLMs), abstracting your organization from having to settle on or commit to a single model or vendor. Whether you prefer OpenAI, Anthropic Claude, Grok, Google Gemini, Meta Llama, or other providers, Randol gives you the freedom to switch, compare, and optimize based on your specific needs. Read more about LLMs and the various models available.

Enterprise AI Patterns Built-In

Randol provides proven, production-ready AI patterns that work across any LLM provider:

  • RAG (Retrieval-Augmented Generation) with conversational interfaces for contextual, knowledge-enhanced interactions
  • Agentic Workflows that enable AI agents to execute complex tasks, call services, and interact with your data
  • Tool Integration allowing AI models to invoke your microservices, APIs, and business logic directly
  • Multi-Model Orchestration to combine different models for specialized tasks within a single workflow

Powered by MongoDB Vector Intelligence

Randol leverages MongoDB Atlas Vector Search to enhance AI model intelligence and build sophisticated knowledge bases. MongoDB serves not only as a scalable, flexible data solution but also provides advanced vector storage technology that enables semantic search, contextual retrieval, and intelligent data recommendations.

This combination allows your AI systems to access and understand your organizational knowledge at scale, providing more accurate, context-aware responses while maintaining performance and security within your own infrastructure.

Future-Proof Your AI Investment

As new models emerge and AI capabilities evolve, your systems remain adaptable. You're not locked into yesterday's technology or tomorrow's pricing models. Randol's abstraction layer means you can adopt the latest advancements without rebuilding your applications, ensuring your organization stays competitive without the risk of technical debt or vendor dependency.